- 相比 SVN 更新更迅速,除了上传前会预压缩,Git 相同的文件不会重复上传
- 按照目录名来生成索引,而不是文件,以免文件数量过多导致索引过大
- 更新大版本无需全部资源重新加载,一个目录下的文件和文件夹没变化,就不会生成新的URL
- 彻底解决版本号问题,不会(无法)加载到旧资源
- 将经常会一起更新的文件,放在相同的目录下。 一个目录下即使只是增加一个文件,或者删除一个文件,或者增加一个目录,都会造成当前目录的 tree_id 发生变化,这是 Git 的规则。为了保持 uri.xdcdn.net 的无状态性(不依赖额外的数据库来记录数据),方便分布式部署,暂时没有很好的方式解决。
- 切换到相应的分支
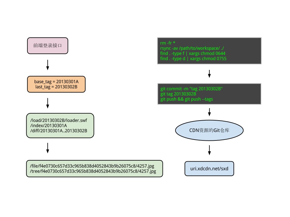
- 整体删除现有仓库(除了 .git 目录)
rm -fr *
- 整体复制目的版本至仓库
- 运行脚本,将所有文件的属性改为 0644,所有目录属性改为 0755,以免只因为属性的变化造成 Object / Tree 的 ID 发生改变
find . -type f | xargs chmod 0644 find . -type d | xargs chmod 0755
- 测试 OK 后打标签:git commit && git tag 20120907A 表示 2012-09-07的第1个版本
- 提交标签
git push && git push --tags
- 索引文件(CDN 缓存 1小时):
-
http://uri.xdcdn.net/REPO_SLUG/index/BASE_TAG
-
http://uri.xdcdn.net/REPO_SLUG/diff/BASE_TAG..LAST_TAG
-
- 文件内容(CDN 缓存 1年):
-
http://uri.xdcdn.net/REPO_SLUG/tree/GIT_TREE/FILE_NAME
-
http://uri.xdcdn.net/REPO_SLUG/file/BLOB_ID/FILE_NAME
-
http://uri.xdcdn.net/REPO_SLUG/load/LAST_TAG/PATH_TO_FILE
-
- 预加载文件列表:
-
http://uri.xdcdn.net/REPO_SLUG/preload/BASE_TAG
-
http://uri.xdcdn.net/REPO_SLUG/preload/BASE_TAG..LAST_TAG
-
- 内网地址:用 uri.xindong.com 代替 uri.xdcdn.net 进行测试
- 每25个字节为一段
- 每段前5个字节,以 php 代码:
substr(sha1($dirname, true), 0, 5)
$dirname 为 "abc/def/ghi" 形式,根目录为 "." - 后20个字节为 tree_id(index 协议) 或 blob_id(diff 协议),转换为 40 字节的 ascii 16进制的字符串,记下
- 完成 更新过程 后,在后台更新某个测试服的版本名,填入相应 tag,如 20120825A
- 网页接口根据后台信息,在页面里输出:
- cdn_root: "http://uri.xdcdn.net/ktk/"
- base_tag: "20120825A"
- last_tag: "20130604C"
- 客户端拼凑2个索引文件 URL(索引文件 CDN 缓存 1小时)
- 加载这2个索引文件,分别解析后存在2个 Hash 类型变量中,其中
- $idxHash: 将加载到的 http://uri.xdcdn.net/ktk/index/20120825A 的数据以25个字节为一组切开,前5个字节为键名,后20个字节为键值
- $dffHash: 将加载到的 http://uri.xdcdn.net/ktk/diff/20120825A..20130604C 的数据以25个字节为一组切开,前5个字节为键名,后20个字节为键值
- 封装读取资源的接口,以如下方式拼凑 URL(假设需要加载 assets/TeamBossIMG/4257.jpg )
- $key = substr(sha1('assets/TeamBossIMG/4257.jpg', true), 0, 5); 用 $key 到 $dffHash 里查找是否有对应的键值 $val
- 如果有,则直接拼凑下载地址 http://uri.xdcdn.net/ktk/file/$val/4257.jpg
- 如果没,则 $key = substr(sha1(dirname('assets/TeamBossIMG'), true), 0, 5); 用 $key 到 $idxHash 里查找是否有对应的键值 $val,没有则出错了,有的话拼凑下载地址 http://uri.xdcdn.net/ktk/tree/$val/4257.jpg
- 如果是根目录下文件,目录名取 '.',$key = substr(sha1('.', true), 0, 5),如根目录下 Main.swf: http://uri.xdcdn.net/ktk/tree/6234ab487915f9bf2cd287a67b44481d627001b8dce8e/Main.swf
