This is a framework to represent Parts in an OWL ontology. Parts are made of Features that can be compared with target values, and the comparison is made by the mean of general-purposes Kernels. The objective of such a comparison is to rank Parts base on the affinity of its Features with some target Kernels.
- Dependencies & Installation → Brief procedure.
- Ontology → Brief description of the knowledge representation and its main concepts:
2.1. Part Type,
2.2. Part Individual & Feature,
2.3. Part Feature Datatype,
2.4. Ontology Part Concepts. - Software Architecture → Description of the main components of the architecture:
3.1.BaseFeature<V>,
3.2.WritableFeature<V>,
3.3.OWLFeature<V>,
3.4.OWLRangeFeature,
3.5.BaseKernel<V,P>,
3.6.BasePart<F>,
3.7.OWLPart,
3.8.Part,
3.9.Affinity. - Kernel-Based Reasoning → Description of the kernels and their comparing methods:
4.1.KernelBoolean,
4.2.KernelString,
4.3.KernelPoint,
4.4.KernelRange. - Tests & Examples → Introduction to executables, and some simple snipped of code:
5.1. Ontology and Logging Management,
5.2. Inputs Requirements,
5.3. Part Definition in the Ontology,
5.4. Target Kernels Definition,
5.5. Query Part Affinity. - Designed Extensions & Discussions → Discussion of possible improvements and limitations, as well as the template to implement further types of new Kernels.
The framework depends on OWLOOP API,
which, in turns, depends on aMOR
and on OWL-API.
OWLOOP and aMOR are imported from the jar files available in the \lib folder, while
OWL-API is loaded through the configuration in the build.gradle file.
The development and tests have been done using: Java 8, Intellij IDE and JUnit Jupiter.
To install the framework clone this repository and open it as a Java project based on
Gradle with a suitable IDE.
The sections below show the main concepts of the framework and introduce some examples
provided in the repository.
The framework relies on an OWL ontology to store Parts and perform affinity-based queries. However, for improving the computation, the current version do not use OWL-based reasoning to the disadvantage of the explicitness of the knowledge represented in the ontology.
Let us list now the main concepts that can be used to structure an ontology.
The ontology contains OWL Classes specifying different Types of Parts, e.g., MOTOR.
Each class is not define in logic terms, and it only contains Parts that are asserted to be
of a given Type.
In other words, the OWL reasoner does not perform classification of Parts Types based on
logic axioms, but it only relies on prior knowledge.
An OWL class (e.g., MOTOR) might contain OWL Instances I, which identifies different Parts.
Each instance has some Features that are represented as OWL Data Properties,
e.g., hasWeight(I,57), hasDescriptor(I,"...."), etc.
More generally, each Part I has some relation-value pairs r(I,v), where r is identified
by a key (i.e., a String).
Each property r is defined in terms of a Datatype that can be: a Number (i.e., a Float,
a Double, a Integer or a Long), a String, a Boolean, or a Range.
Two instances I and J cannot be specified with the same property r ≡ "hasWeight"
relating values with different Datatypes, e.g, Long and String.
Note that two different types of Number are always consistent, i.e., it is
possible to compare I(r,3.0f) and J(r,38432984L).
Also, each property r occurs only once for each Instance, e.g., I cannot have two weights.
However, when a property r concerns a Range Datatype (which is defined through a min
and a max values as Number), I would be described with two properties instead of one, i.e.,
r¹ ≡ hasWeight-MiN- and r² ≡ hasWeight-MaX-.
To summarises, each Part I should be defined with:
- a name of the instance
Ias aString, i.e., an identifier; - the name of the Type classifying the Part, e.g.,
MOTOR, - an unspecified amount of Features, each represented through
- a property
r(or two propertiesr¹andr²), each with a specific Datatype and akey; - the relative value(s)
vwith a consistent Datatype for the related property key.
- a property
Some simple examples of OWL ontologies are available in the /src/test/resources folder,
which can be opened and inspected through the Protégé GUI.
The framework is divided in packages concerning:
core→ general interfaces and abstract classes,implementation→ the implementation of thecoreinterfaces,owlInterface→ the implementation related to OWL ontology,owloopDescriptor→ OWLOOP descriptors to efficiently manipulate and query the ontology,
kernel→ the implementation to evaluate Features and Part affinities involving different Datatypes,
utility→ auxiliary classes.
The architecture shown in the UML above defines some components of the framework, involving the following classes.
It defines a relation-value pair between a property r with a given key (i.e., an identifying name)
and a value v of Datatype V.
It extends BaseFeature and introduces abstract functions for adding (and removing)
a Feature to (from) the ontology.
It extends WritableFeature and implements its abstract function using OWLOOP,
i.e., it adds (and remove) from (to) the ontology relation-value pairs involvingr and v.
It extends OWLFeature to deal with the Range Datatype, i.e., it adds (and remove) from (to)
the ontology r¹(I,min) and r²(I,max).
It extends BaseFeature and defines an abstract function to compare an actual Feature
(given as input X) with this target Feature (which is of Datatype V) and return a
number in [0,1].
A BaseKernel also specifies a weight that will be used while computing the
Part affinity among severlal Kernels.
The framework is made to allow the definition of general-purpose Kernel with
generic parameters P as detailed below.
It represents a Part through:
- a
Stringidentifying the Part instance nameI, - a Part Type, e.g.,
MOTOR, - a set of
F extends BaseFeature<?>Features and a related set ofBaseKernel<V>, which are coupled based onkeyequivalence, and they should have consistent Datatype.
Also, BasePart defines abstract functions to add (and remove) the Part to (from) the ontology,
and for evaluating affinities by comparing Features and relative Kernels.
It extends BasePart to add (and remove) the Part I to (from) the ontology based on OWLOOP.
It extends OWLPart to allow querying the Part affinity by aggregating the evaluation of each
BaseKernel, which are given as target.
The comparison returns an affinity value in [0,1], which is computed as the weighted average
between the results of the evaluation of each Kernel.
It is the class returned by Part.evaluateAffinity(kernels), which contains an evaluation
in [0,1] associated with the Part identifier.
Each Kernel represents a target value for a Feature, which can be of different Datatype.
Therefore, the BaseKernel interface can be extended to tackle different Features.
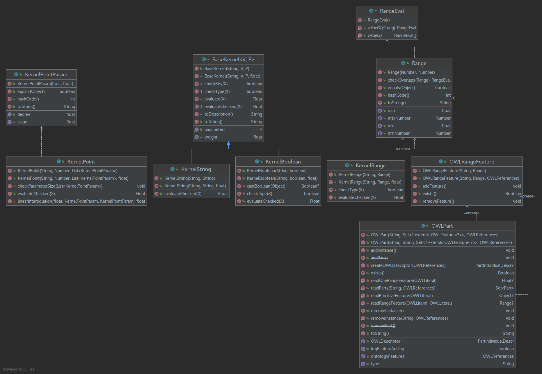
The UML below shows the implemented Kernels, which description follows.
It compares two OWLFeature<Boolean> values, and it returns 1 if those are equal,
0 otherwise.
It can evaluate symbols as "true" and "false", or Number, i.e., true if
the number is greater than zero.
KernelBoolean does not require any additional parameters P.
It evaluates two OWLFeature<String> values, and it returns 1 if those are equal,
0 otherwise.
In addition, KernelString does not require any additional parameters P.
It evaluates two OWLFeature<Number> values by the means of a fuzzy membership
function.
The latter is given as a parameter, i.e., a List<KernelPointParam>, which contains
points (x:value,y:degree) representing the discontinuities of the fuzzy
function, which will be reconstructed using linear interpolation.
Note that the parameter list must contain points that are ordered with an ascending x value.
It evaluates a combination of two OWLFeature<Range>, where a Range can also be
derived from a Number considering min = max.
Given this target range and an actual range (of Datatype X), it classifies their mutual
relationships as described by RangeEval, i.e.,
WITHIN: when theactualrange is entirely contained inthisrange.OVERLAPS: when theactualrange excessesthisrange both in theminandmaxlimits.OVERLAPS_MIN: when theactualrange excesses theminlimit ofthisrange but does not excess themaxlimit.OVERLAPS_MAX: when theactualrange excesses themaxlimit ofthisrange but does not excess theminlimit.OUTSIDE: when theactualrange is not withinthisrange.UNKNOWN: when an error occurs.
The KernelRange evaluation returns a value within [0,1] that is related to the amount of the
actual range within the limits of this range.
In other words, it returns 1 if the OVERLAPS case occurs, 0 if OUTSIDE occurs, and a
linear value in (0,1) in the other cases.
This Kernel does not require any parameters, but it needs specific implementations
in the OWLRangeFeature and OWLPart classes to deal with the definition in
the ontology of the specific r¹ and r² OWL Data Property.
The repository is provided with the test-like environment that Intellij uses by default.
Nevertheless, they are not meant to perform unit-testing since the result of the tests should
be manually inspected.
For this reason, if necessary, they can be easily converted to main executables.
More in particular, the repository provides in the src/test/java/... folders executables that concern:
- the Feature comparison based on all the Kernels presented above, i.e,
KernelBooleanTest,KernelBooleanTest,KernelPontTestandKernelRangeTest; - adding (and removing) Parts to (from) an ontology based on OWLOOP, i.e.,
OWLFeatureTestandOWLPartTest, which generate ontologies with the respective names in thesrc/test/resources/folder; - the affinity evaluation between the Parts in the ontology and a target given as a set
of Kernels, i.e.,
PartTest; - an interface to add Parts and query affinities based on a CSV file, i.e.,
ExampleInterface. This test involves both the situation where the ontology is saved on file or store on memory only. Remarkably, this executable involves all the abilities of the framework.
The detail of relevant instructions used in the tests above follows.
The repository provides the static OntologyBootstrapper utility, which can createOntology() and
loadOntology() given an identifier (i.e., ontName) and a directory where the ontology might be stored.
These functions return an ontology that can exploits OWL-API, e.g,
synchronizeReasoner(), saveOntology() or getIndividualB2Class(); where B2 stands for "belong to".
The APIs concerning the ontology use the Java logging utilities, and they might print a warning
during framework boostrap.
On the other hand, the architecture implemented in this repository uses a simple StaticLogger
utility to print on screen VERBOSE, INFO, WARNING and ERROR logs,
which level can be set with StaticLogger.setLevel() (default value is WARNING).
Accordingly, with the definition of Parts in the ontology, the framework requires an input matrix, which ca be given in CSV format or be set through API.
More generally, the inputs of n Parts can be depicted as the table below, where:
- ID → is an optional field associated to the identifier of a Part
I, - Type → is the name of the OWL class representing the type of
I, r1,r2..,rj,...,rm→ are the Features keys that a Part can have (e.g.,"weight","frequency", etc.). Note that some related valuevijmight be empty.
Each rj Feature can be shared among individuals Ii of different Type, but it
represents always values vij of the same Datatype, e.g., r1 concerns Number,
r2 concerns String, etc.
However, exceptions occur for Range and Boolean Datatypes that can involve
Number as well.
| ID | Type | r1 | r2 | ... | rj | ... | rm |
|---|---|---|---|---|---|---|---|
| I1 | MOTOR |
v11 | v12 | ... | v1j | ... | v13 |
| I2 | SPRING |
v21 | v22 | ... | v2j | ... | v23 |
| ... | ... | ... | ... | ... | ... | ... | ... |
| Ii | MOTOR |
vi1 | vi2 | ... | vij | ... | v1m |
| ... | ... | ... | ... | ... | ... | ... | ... |
| In | MOTOR |
v2n | v2n | ... | vin | ... | vnm |
The repository provides a CSVFile utility which can parse the data formatted as in the
table above into a List<Set<OWLFeature<?>>>.
CSVFile allows the ID and Type columns to be encoded in the CSV and polled for
being set trough API with
List<String> ids = csv.pullFeature("ID");
List<String> ids = csv.pullFeature("Type");
// They removes the column ID and Type from the data structured parsed from the CSV file. CSVFile can process headers that specifies the Features key in the first line,
i.e., ID, Type, weight, frequency, ..., rm.
Nevertheless, as shown in the code snippet below, the headers can also be specified through API.
Finally, CSVFile requires to specify the Datatype associated to each column in the same order as
defined in the header.
As an example, below there is a snippet of code showing how to read n Parts from a CSV file
that is formatted as shown in the table above (see src/test/resources/dataExampleNoHeader.csv,
and src/test/resources/dataExample.csv).
// Define header with a relative Datatype.
String[] header = new String[]{"ID", "Type", "code", "frequqncy", "weight", "available"};
Class<?>[] datatypes = new Class[]{Long.class, String.class, String.class, Range.class, Float.class, Boolean.class};
// Parse file
CSVFile csv = new CSVFile("path/to/file.csv", datatypes, header);
// Eventually let the `header` be specified in the first line of the CSV file.
//CSVFile csv = new CSVFile("path/to/fileWithHeader.csv", datatypes);
List<Set<OWLFeature<?>>> data = csv.getData();
// Add Parts to the ontology with the features given from the CSV file.
List<String> ids = csv.pullFeature("id");
List<String> partTypes = csv.pullFeature("TYPE");
for(int i = 0; i < data.size(); i++){
OWLPart part = new Part(ids.get(i), partTypes.get(i), data.get(i), ontology);
part.addInstance();
}Alternatively, it is also possible to encode the Features of a single Part through API as
(see OWLPartTest):
Set<OWLFeature<?>> features = new HashSet<>();
features.add(new OWLFeature<>("weight", 2.4f, ontology));
features.add(new OWLRangeFeature("frequency", new Range(0,5), ontology));
features.add(new OWLFeature<>("code", "F4", ontology));
features.add(new OWLFeature<>("availability", true, ontology));
OWLPart part = new Part("I1", "MOTOR", featurs, ontology);
part.addInstance();The part can then be added (and removed) to (from) the ontology, and it can be used
to query affinities by the means of Kernels.
Remarkably, when the contents of an ontology should be queried after some changes,
the OWL reasoner needs to be updated with ontology.synchronizeReasoner().
Nevertheless, this operation might be computationally expensive, and it should be used as less as possible.
When an ontology is loaded from a file, the reasoner will be automatically updated, and synchronization
is not required.
Note that to load an ontology multiple times within the same application, the OWLReference
should be closed using:
OWLReferencesInterface.OWLReferencesContainer.removeInstance(ontology); An OWLPart can compute the affinities with respect to some Kernels that encode target Feature values.
The latter are specified by BaseKernel since it extends BaseFeature.
Kernels must be set through API and, based on the latter code snippet, they might be defined as
(see ExampleInterface and PartTest):
float weight = 1;
Set<BaseKernel<?,?>> kernels = new HashSet<>();
kernels.add(new KernelPoint("weight", 1.8, getKernelPointParams(), weight));
kernels.add(new KernelRange("frequency", new Range(2,3), weight));
kernels.add(new KernelBoolean("code", "A4-106V"), weight);
kernels.add(new KernelBoolean("availability", 0)); // Default weight is 1.Remarkably, the Kernels can span in Features that are (or not) defined in an ontology, and that can
(or cannot) be assinged to the same instance I.
In other words, keys mismatching between the Feature of a Part and some provided Kernels might occur.
In these case, the result of the evaluation is discarded to do not affect the affinity degree.
Note, from the two snippets of code above, that the Datatype associated to a Kernel should be
consistent with the Datatype of a Feature with the same key rj.
Given a set of Kernels encoding some target Features, and a Part with some actual Features, their affinity can be evaluated with:
// Retrieve an Affinity, i.e., an <Ii,di> pair, where `di` is the affinity degree in [0,1].
Affinity affinity = part.evaluateAffinity(kernels); To use the above function effectively, it is possible to retrieve all the Parts Ii of a given Type with:
Set<Part> parts = OWLPart.readParts("MOTOR", ontology);Then, it is possible to iterate for each element in parts and retrieve a Set<Affinity> affinities on the
basis of evaluateAffinity().
Eventually, the affinities can also be ranked with
BasePart.sortAffinities(affinities);In this way, the last element of the affinities set would represent the Part with the best affinity.
The framework has designed to be general in terms of Datatypes applied to Features and Kernels. Indeed, it only requires that Datatypes are consistent among each other, but it does not limit their implementation. Therefore, it is possible to rely on flexible Parts and Feature definition.
The current implementation does not use the logic-based reasoning associate to the ontology, but this
capability might be used in further applications, e.g., to structure Parts Type.
However, if the representation of the Features in the ontology becomes more complex (e.g., as for a
Range-based Feature), the classes OWLPart and OWLFeatures should be adapted, e.g., has done with
OWLRangeFeature (see the UML depicting Kernels above).
Note that the architecture decouples basic interfaces from the implementation related to OWL. Thus, the design paradigm might also be used to implement a version of this framewokor that does not depend on OWL ontologies.
The framework has been designed to support the developing of more sophisticated method to evaluate Part affinities. This implies the implementation and test of different Kernels, and the code snippet below shows the template to create custom Kernels easily.
public class MyKernel extends BaseKernel<`Datattype`, `Parametertype`> {
public MyKernel(String targetKey, `Datatype` targetValue, `Parametertype` parameter) {
super(targetKey, targetValue, parameter); // The default weight is 1
}
public MyKernel(String targetKey, `Datatype` targetValue, `Parametertype` parameter, float weight) {
super(targetKey, targetValue, parameter, weight);
}
@Override
public <X extends BaseFeature<?>> Float evaluateChecked(X actual) {
// Return a value within [0,1], or null to discard this result from the part affinity evaluation.
// Use `this.getValue()` as the target value and compare it with the `actualValue`.
`Datatype` actualValue = (`Datatype`) actual.getValue();
...
}
@Override
protected <X extends BaseFeature<?>> boolean checkType(X actual) {
// Return `true` if the `actual` value should be passed to `evaluateChecked()`, or `false` to do not invoke it.
// By default it returns `true` if `X` is equal to the specified `Datatype`.
return super.checkType(actual);
}
}© Luca Buoncompagni, August, 2021,
GNU GENERAL PUBLIC LICENSE,
University of Genoa & Teseo srl.

