本仓库包含本人于2022年北航操作系统课设中的代码和文档。课设实现了1个完整的操作系统MOS,包含内存管理、进程管理、系统调用、文件系统等功能,同时包含一个Shell。MOS的实现过程共分布在6个Lab中,位于同名分支上,其中Lab6为完整的OS。
另外本人完成了Lab4挑战性任务,根据POSIX标注实现了线程和加锁机制,具体实现方法见Lab4-Challenge-实验报告。下面对本OS做个简要介绍。
OS环境:
- CPU:32位MIPS CPU R3000
- 运行环境:GXemul仿真环境
不同于使用BootLoader的真实操作系统,本OS运行在GXemul仿真环境,操作系统内核的加载过程被大大简化。Gxemul启动后,PC会跳转到位于boot/start.S中的内核入口_start函数,而后通过jal汇编命令跳转到init/main.c下的main函数中。MIPS CPU中,程序地址空间分为4个区域,如下图:
内核位于kseg0位置,CPU发出的逻辑地址到物理地址的映射不经过MMU,而是直接将地址高位清零,通过cache对该区域访问。
更全面的地址映射规则为:
- 虚拟地址位于kseg0,则高位清0通过cache访存,该区域存放内核代码和数据结构
- 虚拟地址位于kseg1,则高3位清0不通过cache访存,用于映射外设
- 虚拟地址位于kuseg,则通过TLB获取物理地址后通过cache访存
当PC跳转到main函数中时,首先会调用mips_init()函数,该函数完成的主要功能是:
- 为内核一级页表、物理内存管理用到的Page结构体和进程管理用到的Env结构体分配物理内存
- 初始化Page结构体和空闲链表,将所有Page结构体插入到空闲链表
本OS采用页式内存管理,使用双向链表管理空闲物理页框。
上面提到的Page结构体就是内存控制块,一个内存控制块对应和管理一页物理内存。Page结构体代码如下:
struct Page {
//链表项,包含下一个Page块和上一个Page块的指针
Page_LIST_entry_t pp_link;
//该页物理内存被引用的次数,即有多少虚拟页映射到该物理页
u_short pp_ref;
};这些结构体初始化时都会被插入到空闲链表page_free_list中,当进程需要分配内存时,将链表头部的Page对应的一块物理内存分配出去,同时从空闲链表头部删去。当物理内存使用完毕(引用次数为0),则将其对应的内存控制块重新插入到空闲链表的头部。
对于kuseg的虚拟地址,MOS采用两级页表进行管理。其地址变换机制如下图:
访问kuseg内的地址时,CPU只会查询TLB,如果查找失败,则会触发TLB中断,相应机制会对其进行重填。
- TLB
TLB是一个硬件,存放在MMU中,每个TLB表项都有64位,高32位是Key,低32位是Data。
其中Key有两个信息,VPN和ASID,VPN指虚拟页号(共20位),ASID标识该页所属进程。
Data包含PFN物理页号和一些权限位,包括是否可写、是否可以访问、是否通过cache访存。
软件必须通过CP0与TLB交互,分为两步:
- 填写CP0寄存器,如EntryHi、EntryLo
- 使用TLB相关指令,如tlbr(将TLB对应表项填入EntryHi和Lo中)、tlbwi等
在之前提到的mips_init()函数中, 除了对内存管理的初始化操作之外,还会通过env_init函数对进程管理进行初始化。该函数将PCB都插入到进程空闲链表中。
- 创建进程
初始完成之后,通过调用ENV_CREATE_PRIORITY创建进程。创建进程的流程为:
- 将一个PCB从空闲链表中取出
- 为新进程初始化地址空间,包括为页目录分配内存,建立自映射页表机制,并将部分内核空间暴露给进程(将进程的部分页目录项填入部分内核空间的物理地址),暴露的目的是允许进程不切换到内核态就可以访问一些内核的数据,符合本OS的微内核设计。
- 为新进程分配进程ID,修改进程状态为就绪态,并设置堆栈指针(虚拟地址),初始化SR寄存器(允许时钟中断),最后将该PCB从空闲链表中移出。
- 在
load_icode函数中为进程分配一页堆栈空间,并将指定的程序代码(elf文件)载入到进程空间中,并设置进程上下文环境中的pc为该代码的入口地址。 - 进程全部初始化完毕后,将PCB插入到0号调度队列。
可能你会有个疑问,通过ENV_CREATE_PRIORITY创建进程后,进程什么时候开始执行呢?别着急,进程的切换和执行,都是时钟中断发生时才进行的,而我们现在还没有初始化异常处理函数。
- 异常处理函数初始化
因此,在mips_init函数中可以找到函数trap_init,它对5类异常分别指定了不同的异常处理函数。当发生异常时,R3000 CPU会自动跳转到0x80000080,开始执行异常分发函数,根据CAUSE寄存器的值,判断是何种异常,从而转到对应的异常处理函数中去执行。其中0号异常处理函数就是中断处理程序handle_int,包括时钟中断等。
- 时钟中断机制
要想产生时钟中断,还需要执行kclock_init函数完成时钟的初始化。该函数向0xb5000100(模拟器gxemul映射实时钟的位置)写入0xc8(表示1s中断200次)。这样,每当时钟中断发生时,中断处理程序handle_int会判断CP0_CAUSE寄存器是否是4号中断(时钟中断),如果是,则执行timer_irq时钟中断处理程序。
timer_irq首先会通过向0xb5000110写入0,承认这次中断,并跳转到sched_yield函数(位于lib/sched.c)。该函数为调度函数,采用的调度算法为时间片轮转算法,每个PCB的优先级为该进程每次运行的时间片数量。
- 进程调度
进程调度共设置了2个调度链表,创建进程时会将PCB插入到第一个调度队列中。这两个链表分别为active和expired,如果发生时钟中断时,本进程时间片被用完,则插入到expired的尾部。之后判断active是否为空,如果为空则切换到expired进行调度,并取队列头部的进程作为要调度的进程。当然,省略了一些细节,比如要判断进程的状态,一个进程的状态共有3种:
- FREE:该进程已经被销毁
- RUNNABLE:该进程就绪,可以执行
- NOT_RUNNABLE:该进程被阻塞了,如果是这样则将该进程插入到另一个队列的尾部
另外,调度链表并没有物理上的active和expired之分,这只是逻辑上的一种看法。active作为当前调度链表,expired则存放时间片用完被替换下来的进程,当active为空时,互换active和expired。
- 进程执行
当调度算法选择好可以执行的进程后,会执行env_run函数,该函数包括两部分:
- 保存当前进程上下文
- 当发生时钟中断时,中断处理函数会执行SAVE_ALL程序将程序的上下文信息(除了CP0.PC之外的所有寄存器)等保存到内存的TIMESTACK位置,要切换进程时就要将TIMESTACK中的上下文信息保存到被替换的PCB中
- 恢复要启动的进程的上下文,然后运行该进程
- 对应lcontext和env_pop_tf函数
进程控制块PCB,是系统感知进程存在的唯一标志,与进程一一对应。该结构体包含几个内容:
- 进程的上下文环境,用于发生内核陷入或进程被调度时保存上下文
- 进程的唯一标识符:进程id
- 父进程id
- 两个链表项,分别用于构建空闲进程链表和调度队列
- 进程状态
- 进程页目录的内核虚拟地址、物理地址
与进程相关的链表有3个,第一个是空闲进程链表,第2和3个均为调度链表。
系统调用实际上是操作系统为用户态提供的一组接口,进程在用户态下通过系统调用可以访问内核提供的操作外设、进程间通信等服务。
用户进程调用的最接近系统调用的用户态函数位于user/syscall_lib.c中,函数名为syscall_*。通过调用msyscall函数,并传递系统调用号,就可以使用不同类型的系统调用。
msyscall函数执行了syscall指令,这是一条汇编指令,CPU陷入内核态,PC寄存器指向异常处理入口,之后跳转到处理系统调用异常的handle_sys函数(位于lib/syscall.S),该函数首先执行SAVE_ALL宏函数,将栈指针寄存器指向内核空间的KERNEL_SP,并将原用户进程的运行现场保存到内核空间。之后根据系统调用号,跳转到不同的系统调用函数。
- 基础系统调用函数
系统调用函数位于lib/syscall_all.c, 共实现了xx个系统调用:
int sys_mem_alloc(int sysno,u_int envid, u_int va, u_int perm), 为envid进程的虚拟地址va申请一块内存。int sys_mem_map(int sysno,u_int srcid, u_int srcva, u_int dstid, u_int dstva, u_int perm),将进程srcid的srcva对应的物理页面映射到进程dstid的dstva虚拟地址 (若dstva已经对应了一块物理页面则取消映射关系),也就是实现共享内存。int sys_mem_unmap(int sysno,u_int envid, u_int va), 解除进程envid虚拟内存和物理内存之间的映射关系void sys_yield(void),实现用户进程对CPU的放弃, 从而调度其他的进程。
可以看到,系统调用并没有切换CPU的地址空间,也不需要将进程上下文保存到PCB中。仅仅是切换到内核态执行一些内核代码,因此系统调用时内核仍然是代表当前进程的,这也是系统调用与时钟中断的本质区别。
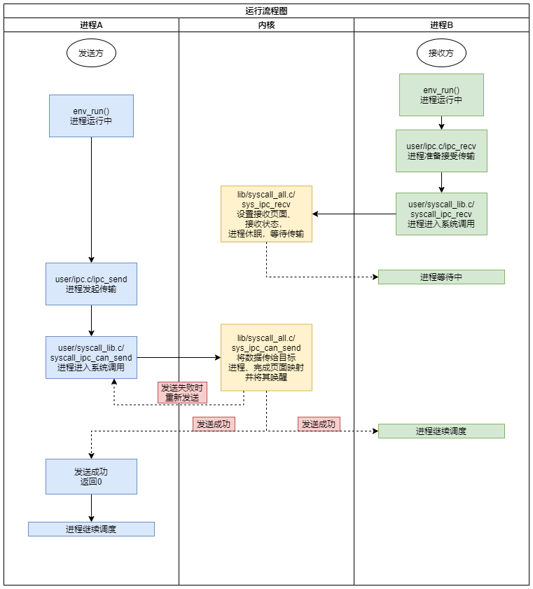
IPC机制目的是要实现两个进程之间的通信,是实现fork、文件系统、管道和Shell的重要基础。
通信即交换数据,可以通过共享空间实现。在env_setup_vm函数中,用户进程的页目录项存放了内核所在的高2G空间,即所有进程共享内核所在的2G空间。因此发送进程可以通过系统调用,在内核空间中写入数据,接收进程通过系统调用,在内核相应部分读出数据。由于内核中的进程控制块与进程直接相关,因此在PCB中存放传递的消息。
IPC流程图:
接收方首先调用ipc_recv函数,表示准备接收,并阻塞等待接收。
发送方调用Ipc_send函数,将数据或页面传递给接收方,并改变接收方运行状态恢复其运行。
Fork,即叉子,是用户态创建新进程的一种方式。创建出的新进程(子进程)拥有独立的虚拟地址空间,但代码段、数据段、堆栈等都被映射到父进程相同的物理页。
其实最初的Unix设计Fork时,是直接将父进程所有资源复制给子进程,但这样效率过低。因此,后来引入一种写时复制机制,Fork时父子进程共享同样的物理页面,当任意一方对某个虚拟页进行修改时,触发页写入异常,操作系统进行写时复制,将该虚拟页映射到新的物理页面。
Fork函数位于user/fork.c,其中执行的核心函数为syscall_env_alloc,该函数创建一个新的进程控制块,并进行相应的初始化,包括进程上下文中的pc寄存器,使得子进程运行时从syscall的下一条指令开始运行。
这里还涉及到页写入异常等非常杂多的内容,可以参见指导书或我的笔记。
文件系统将文件作为数据存储和访问的单位,可以屏蔽访问外存上数据的复杂性。MOS文件系统采用微内核设计,位于用户空间,包含3个部分:
- 外部存储设备驱动
- 文件系统结构
- 文件系统的用户接口
MOS驱动程序采用内存映射I/O技术,通过读写外设寄存器(I/O端口)来进行数据通信,这些外设寄存器被映射到指定的内存空间,因此,对某个特定地址(kseg1内)进行读写就可以实现与外设的交互。user/syscall_lib.c中保存了用户态下读写外设的系统调用函数。
磁盘读写的基本单位是扇区,但操作系统与磁盘交互的基本单位是磁盘块,由多个扇区组成。MOS把第一个磁盘块作为引导扇区和分区表,第二个磁盘块为超级块,描述系统基本信息,如磁盘大小、根目录位置。之后的磁盘块作为位图,判断和标记磁盘块的使用情况。
MOS采用文件控制块(File结构体)描述和管理文件,其功能与Unix中的inode类似,但MOS的文件控制块存放在目录项中。
MOS采用微内核设计,文件系统是一个用户态进程,以服务的形式共其他进程调用。该进程在内核初始化时被创建,用户进程通过IPC请求文件系统服务。
Lab4中IPC机制是一种共享内存的通信方式,而管道是另一种进程间通信方式。它只能在具有公共祖先的进程之间使用,通常用于父子进程通信。
管道通过int pipe(int pfd[2])函数创建:
int pipe(int fd[2]);//成功返回0, 否则-1
//参数fd返回两个文件描述块编号,fd[0]对应读端,fd[1]对应写端管道是一种只存在于内存的文件。首先执行pipe函数,执行fork后,父子进程可以共享这两个文件描述符以及管道缓冲区所在的页面,而其他进程无法连接该管道,这也是为何管道只能在具有公共祖先的进程之间使用。
管道由一个Pipe结构体来表示,包含读指针、写指针以及一个环形缓冲区。
- 实现了spawn函数,可调用文件系统中的可执行文件并执行
- 其他内容详见指导书以及xxx
- 不同.o文件链接时是由谁指导?
顶层Makefile中指定了link_script,它是链接所用的脚本,为tools/scse0_3.lds。linker script会指导所有.o文件的链接,使得各模块按照指定的内存排布顺序进行链接。
链接后的程序从何处开始执行,也是由linker script通过ENTRY指令来指定的。
- 几组核心概念
用户态与内核态:CPU 运行的两种状态,根据R3000 CPU,该状态由SR寄存器中$\rm KU_c$位标志
用户进程与内核:进程是资源分配与调度的基本单位,拥有独立的地址空间, 而内核负责管理系统资源和调度进程,使进程能够并发运行。
- 微内核
本操作系统采用微内核设计方案:
微内核设计主张将传统操作系统中的设备驱动、文件系统等可在用户空间实现的功能,移出内核,作为普通 的用户程序来实现。这样,即使它们崩溃,也不会影响到整个系统的稳定。其他应 用程序通过进程间通讯来请求文件系统等相关服务。因此,在微内核中 IPC 是一个 十分重要的机制。
- MOS内存布局图



